# Integração Cubo CRM com n8n

Este módulo permite integrar o **Cubo Suite CRM** ao **N8N**, utilizando chamadas diretas à API para **criar** e **atualizar negociações** dentro de workflows automatizados.

***

### 📦 Instalação do pacote npm

1. Navegue até o diretório de instalação do seu n8n.
2. Instale o pacote:
3. npm install n8n-nodes-cubo-suite-crm
4. Reinicie o n8n.

***

O nó Cubo CRM estará disponível para uso na interface.

Criando a ApiKey no Cubo CRM

1. Acesse o menu Configurações no Cubo CRM.

<figure><img src="https://465920856-files.gitbook.io/~/files/v0/b/gitbook-x-prod.appspot.com/o/spaces%2FEtDNfnAk0KFO0oHluDMT%2Fuploads%2FDEv7Mrn3eVqwo48wf0FA%2Fimage.png?alt=media&#x26;token=9fa940b2-991a-47b3-8ee5-b12ab639a3e7" alt=""><figcaption></figcaption></figure>

2. Vá até a seção Chave de API.

<figure><img src="https://465920856-files.gitbook.io/~/files/v0/b/gitbook-x-prod.appspot.com/o/spaces%2FEtDNfnAk0KFO0oHluDMT%2Fuploads%2FcsIc6HtGQFAwhGaQSsf8%2Fimage.png?alt=media&#x26;token=8f702a4a-fd5f-49c3-bf02-a1a599a9b531" alt=""><figcaption></figcaption></figure>

3. Clique em Gerar Nova ApiKey.

<figure><img src="https://465920856-files.gitbook.io/~/files/v0/b/gitbook-x-prod.appspot.com/o/spaces%2FEtDNfnAk0KFO0oHluDMT%2Fuploads%2FHI099dSLYgz6P98cka0x%2Fimage.png?alt=media&#x26;token=989f40a6-f363-412e-b380-a5a2721c3f8a" alt=""><figcaption></figcaption></figure>

4. Dê um nome (ex: ApiKey n8n) e clique em salvar.

<figure><img src="https://465920856-files.gitbook.io/~/files/v0/b/gitbook-x-prod.appspot.com/o/spaces%2FEtDNfnAk0KFO0oHluDMT%2Fuploads%2F4icghFSxkYSvYhgY4A13%2Fimage.png?alt=media&#x26;token=9d396f98-d707-4ef4-81c5-be9151ec3e9e" alt=""><figcaption></figcaption></figure>

5. Copie a chave gerada para uso no n8n.

<figure><img src="https://465920856-files.gitbook.io/~/files/v0/b/gitbook-x-prod.appspot.com/o/spaces%2FEtDNfnAk0KFO0oHluDMT%2Fuploads%2FC7BA2MvSD11ESm3ZUBC6%2Fimage.png?alt=media&#x26;token=1e82af60-989f-4deb-8b05-e1098792dcc2" alt=""><figcaption></figcaption></figure>

**🔧 Configuração da Conexão no n8n**

Vá até a aba Credentials no n8n.

<figure><img src="https://465920856-files.gitbook.io/~/files/v0/b/gitbook-x-prod.appspot.com/o/spaces%2FEtDNfnAk0KFO0oHluDMT%2Fuploads%2FO3wKQaO5e2J2ZfjLQGfy%2Fimage.png?alt=media&#x26;token=f2ec6934-c8e3-47cd-923c-89d572d707ed" alt=""><figcaption></figcaption></figure>

<figure><img src="https://465920856-files.gitbook.io/~/files/v0/b/gitbook-x-prod.appspot.com/o/spaces%2FEtDNfnAk0KFO0oHluDMT%2Fuploads%2FpSUeQvUJkThVTrE7irdG%2Fimage.png?alt=media&#x26;token=7a253890-866e-46a6-a657-9ea1a717d56a" alt=""><figcaption></figcaption></figure>

Crie uma nova credencial com o tipo CRM Integration Account.

<figure><img src="https://465920856-files.gitbook.io/~/files/v0/b/gitbook-x-prod.appspot.com/o/spaces%2FEtDNfnAk0KFO0oHluDMT%2Fuploads%2Fhjudtfwn0shD2aYvOfH4%2Fimage.png?alt=media&#x26;token=3ad9da5c-3b59-4e3a-8d12-84a78235142f" alt=""><figcaption></figcaption></figure>

Cole a ApiKey copiada do Cubo CRM.

<figure><img src="https://465920856-files.gitbook.io/~/files/v0/b/gitbook-x-prod.appspot.com/o/spaces%2FEtDNfnAk0KFO0oHluDMT%2Fuploads%2Fc6ynECmfC1WgN2gSIGCK%2Fimage.png?alt=media&#x26;token=80dab949-9888-4da6-be8a-28c07d89c938" alt=""><figcaption></figcaption></figure>

Salve com o nome claro, como Cubo CRM.

<figure><img src="https://465920856-files.gitbook.io/~/files/v0/b/gitbook-x-prod.appspot.com/o/spaces%2FEtDNfnAk0KFO0oHluDMT%2Fuploads%2FwyYBYmfwKLrn9Ww0igeC%2Fimage.png?alt=media&#x26;token=e9e96000-8319-45fd-a4b4-e441ef67bc9c" alt=""><figcaption></figcaption></figure>

🔍 Coletando IDs Necessários\
🔹 PipeId (ID do Funil)\
Acesse o funil desejado no Cubo CRM.

Na URL do funil, localize o valor numérico que aparece após a barra (/) e antes da palavra "pipes". Este é o PipeId.

<figure><img src="https://465920856-files.gitbook.io/~/files/v0/b/gitbook-x-prod.appspot.com/o/spaces%2FEtDNfnAk0KFO0oHluDMT%2Fuploads%2F8BHOGxIFFiKKmxpJ4z3F%2Fimage.png?alt=media&#x26;token=4141eecc-94a3-4fc2-abab-0d11682348d2" alt=""><figcaption></figcaption></figure>

🔹 Para obter o StageId (se desejar um estágio específico):

No funil escolhido, clique no icone de engrenagem e clique em editar estágio.

<figure><img src="https://465920856-files.gitbook.io/~/files/v0/b/gitbook-x-prod.appspot.com/o/spaces%2FEtDNfnAk0KFO0oHluDMT%2Fuploads%2FcZIiB0bN2KVborDwv8HP%2Fimage.png?alt=media&#x26;token=ed9092e7-0d26-44b5-b153-e9122bd818a1" alt=""><figcaption></figcaption></figure>

Verifique nas configurações do estágio para encontrar o valor numérico correspondente ao StageId (Número Indentificador (ID)) .

<figure><img src="https://465920856-files.gitbook.io/~/files/v0/b/gitbook-x-prod.appspot.com/o/spaces%2FEtDNfnAk0KFO0oHluDMT%2Fuploads%2F66e5VNbxBiR8IXscHKfx%2Fimage.png?alt=media&#x26;token=6e6b62be-1552-4d4c-abe3-7c1311c9887a" alt=""><figcaption></figcaption></figure>

#### Anote esses valores, pois eles serão usados no módulo do N8N.

***

**Definindo o Responsável pela Negociação (UserId)**

Se você deseja atribuir a negociação a um usuário específico, será necessário informar o UserId. É fundamental garantir que o usuário selecionado tenha permissão para visualizar negociações no funil escolhido. Caso contrário, a criação da negociação falhará, retornando um erro informando que o usuário não está associado ao funil.

#### Para obter o **UserId**:

* No Cubo CRM, acesse o menu na seção de configurações, acesse usuários

<figure><img src="https://465920856-files.gitbook.io/~/files/v0/b/gitbook-x-prod.appspot.com/o/spaces%2FEtDNfnAk0KFO0oHluDMT%2Fuploads%2Fh7ZW5dic7Dtg35EZwYOt%2Fimage.png?alt=media&#x26;token=5f8183a9-a283-43ed-bea4-86dbe334ba09" alt=""><figcaption></figcaption></figure>

* Localize o usuário desejado e verifique seu ID, que estará na coluna ID

<figure><img src="https://465920856-files.gitbook.io/~/files/v0/b/gitbook-x-prod.appspot.com/o/spaces%2FEtDNfnAk0KFO0oHluDMT%2Fuploads%2FmVDgMJk35weWn3J87eet%2Fimage.png?alt=media&#x26;token=5c59d8c3-923c-4aa6-8813-e0feb2e470a5" alt=""><figcaption></figcaption></figure>

#### Para verificar se o usuário está associado ao funil:

* Acesse as configurações do funil no Cubo CRM.

<figure><img src="https://465920856-files.gitbook.io/~/files/v0/b/gitbook-x-prod.appspot.com/o/spaces%2FEtDNfnAk0KFO0oHluDMT%2Fuploads%2FiHAbN1H3iZL0895CR4cj%2Fimage.png?alt=media&#x26;token=7d305f18-9268-4077-9685-3bc1ef39871a" alt=""><figcaption></figcaption></figure>

* Confira a lista de usuários permitidos para o funil em Configurações de funil.

<figure><img src="https://465920856-files.gitbook.io/~/files/v0/b/gitbook-x-prod.appspot.com/o/spaces%2FEtDNfnAk0KFO0oHluDMT%2Fuploads%2Ff6vsItfrk5xeR4i54LeH%2Fimage.png?alt=media&#x26;token=29fb6629-872a-4fc6-97fa-010fafb588fa" alt=""><figcaption></figcaption></figure>

* Certifique-se de que o usuário com o UserId escolhido está incluído. Se não estiver, adicione-o antes de prosseguir.

<figure><img src="https://465920856-files.gitbook.io/~/files/v0/b/gitbook-x-prod.appspot.com/o/spaces%2FEtDNfnAk0KFO0oHluDMT%2Fuploads%2Fv44umBWdDdeFZtDtk832%2Fimage.png?alt=media&#x26;token=1294b803-a103-44ad-bb02-80d2a36e63cc" alt=""><figcaption></figcaption></figure>

***

### **Configurando o Nó na N8N**

Com todos os dados em mãos (ApiKey, PipeId, StageId e UserId), retorne ao N8N para configurar o módulo Create , se ainda não o fez:

* Insira a **ApiKey** criada no campo correspondente.

<figure><img src="https://465920856-files.gitbook.io/~/files/v0/b/gitbook-x-prod.appspot.com/o/spaces%2FEtDNfnAk0KFO0oHluDMT%2Fuploads%2FuphhUl9fIZDrE7zktdG3%2Fimage.png?alt=media&#x26;token=91393e26-e488-4930-86bd-fa69488c05c3" alt=""><figcaption></figcaption></figure>

Preencha os campos do módulo com os dados coletados:

* **PipeId**: ID do funil onde a negociação será criada.

<figure><img src="https://465920856-files.gitbook.io/~/files/v0/b/gitbook-x-prod.appspot.com/o/spaces%2FEtDNfnAk0KFO0oHluDMT%2Fuploads%2F2oPlsRqYyjPtcDk8jSim%2Fimage.png?alt=media&#x26;token=8970fd69-be5a-418a-a880-1ab597ae4a9a" alt=""><figcaption></figcaption></figure>

#### **StageId** (opcional): ID do estágio desejado, se aplicável.

<figure><img src="https://465920856-files.gitbook.io/~/files/v0/b/gitbook-x-prod.appspot.com/o/spaces%2FEtDNfnAk0KFO0oHluDMT%2Fuploads%2Fke946t7iNXpnTOYnM72b%2Fimage.png?alt=media&#x26;token=78cb920d-fd4f-490b-b047-ded72e514bf0" alt=""><figcaption></figcaption></figure>

#### UserId (opcional): ID do usuário responsável pela negociação.

<figure><img src="https://465920856-files.gitbook.io/~/files/v0/b/gitbook-x-prod.appspot.com/o/spaces%2FEtDNfnAk0KFO0oHluDMT%2Fuploads%2FO0J0j6WOtB6aD2QbXqjk%2Fimage.png?alt=media&#x26;token=2bfa9fa7-4d74-42d3-bb2e-455de17bc7c0" alt=""><figcaption></figcaption></figure>

#### Adicione outros dados relevantes, como nome do contato, e-mail ou informações adicionais, conforme necessário para a criação da negociação.

<mark style="color:red;">Os campos obrigatórios e opcionais estarão destacados no módulo. Certifique-se de mapear corretamente os valores que deseja enviar ao Cubo CRM</mark>

***

**Adicionando Produtos à Negociação**

#### O módulo Create permite incluir produtos na negociação. Para isso, você precisará do ID do produto registrado no Cubo CRM e da quantidade desejada.

#### No Nó da N8N:

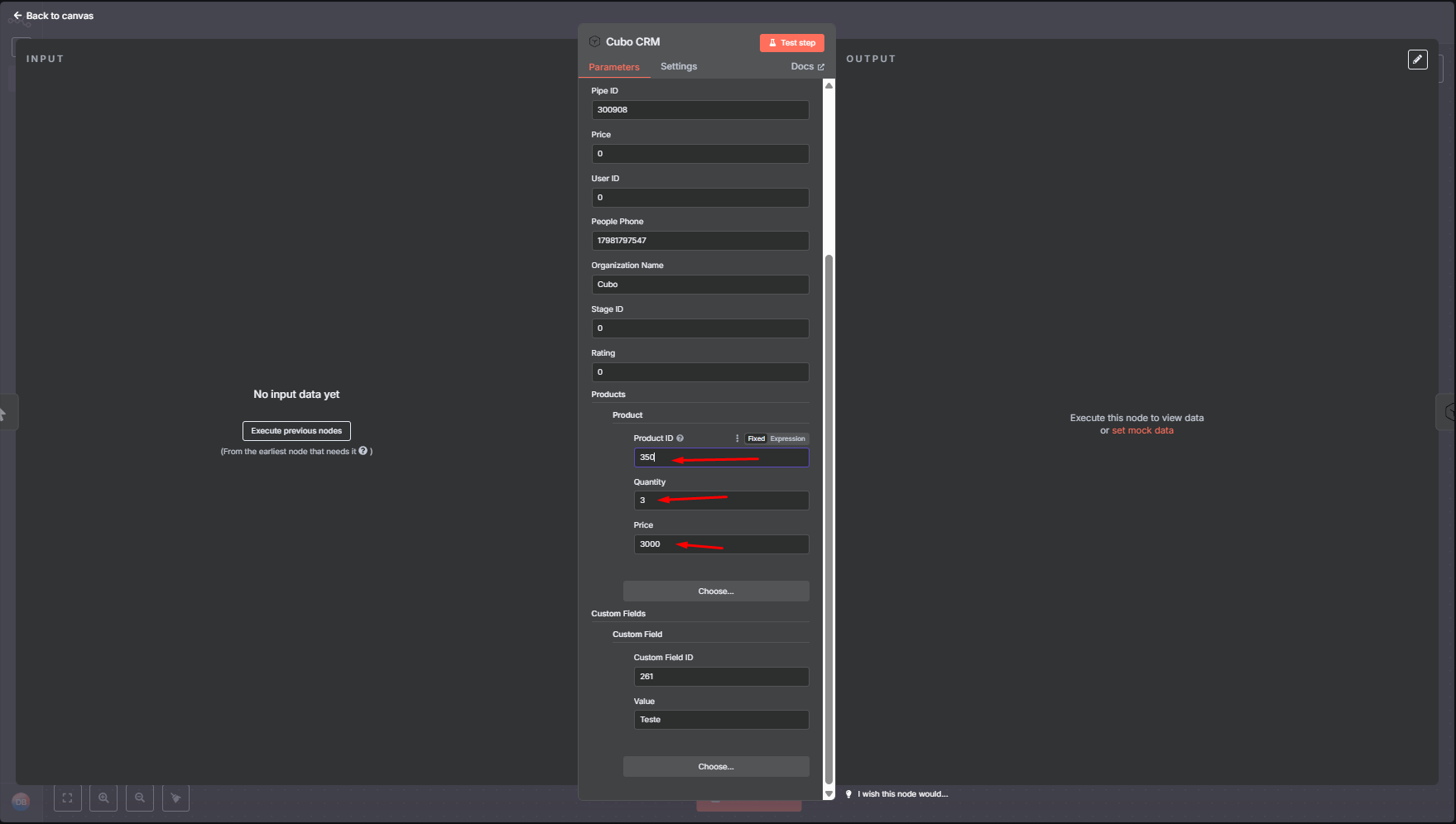
* No campo de produtos, insira o ID do produto e a quantidade.
* Opcionalmente, você pode informar o preço total do produto. Se não informado, o Cubo CRM usará o preço registrado no sistema.

<figure><img src="https://465920856-files.gitbook.io/~/files/v0/b/gitbook-x-prod.appspot.com/o/spaces%2FEtDNfnAk0KFO0oHluDMT%2Fuploads%2F8abVbcNy4FMBlJbbRZAs%2Fimage.png?alt=media&#x26;token=0db05165-2957-4c2d-99d9-fa26d3330875" alt=""><figcaption></figcaption></figure>

#### Para obter o **ID do produto**:

* No Cubo CRM, acesse o menu na seção **Produtos**.

<figure><img src="https://465920856-files.gitbook.io/~/files/v0/b/gitbook-x-prod.appspot.com/o/spaces%2FEtDNfnAk0KFO0oHluDMT%2Fuploads%2F9uDLZ7z7Z5zXJg9zIvzX%2Fimage.png?alt=media&#x26;token=071b00dc-ee24-4313-80e4-bb5f5a6e815f" alt=""><figcaption></figcaption></figure>

* Localize o produto desejado e anote seu ID, que estará na coluna ID ou #.

<figure><img src="https://465920856-files.gitbook.io/~/files/v0/b/gitbook-x-prod.appspot.com/o/spaces%2FEtDNfnAk0KFO0oHluDMT%2Fuploads%2FsbRsyh2mq1lNOJGjlYuO%2Fimage.png?alt=media&#x26;token=84474a59-20d4-4603-b9f3-2a9700e1232e" alt=""><figcaption></figcaption></figure>

#### Preenchendo o **ID do produto** obtido do Cubo CRM e a **quantidade do produto** de acordo com a necessidade.

<figure><img src="https://465920856-files.gitbook.io/~/files/v0/b/gitbook-x-prod.appspot.com/o/spaces%2FEtDNfnAk0KFO0oHluDMT%2Fuploads%2FXvsyNOD5fRt3Z4A8XAol%2Fimage.png?alt=media&#x26;token=feeb022d-c621-4455-a760-d2d57f07e45b" alt=""><figcaption></figcaption></figure>

#### **Configurando Campos Personalizados**

#### Para adicionar **campos personalizados** à negociação, siga estas etapas:

* No Nó da N8N, clique em **Add Custom Fields** na seção de Custom Fields.

<figure><img src="https://465920856-files.gitbook.io/~/files/v0/b/gitbook-x-prod.appspot.com/o/spaces%2FEtDNfnAk0KFO0oHluDMT%2Fuploads%2FxZmmMENWBRNEDCVs0QPG%2Fimage.png?alt=media&#x26;token=dc88f4bc-789a-4cd5-97f0-3087b9f0be1d" alt=""><figcaption></figcaption></figure>

#### No N8N, mapeie o ID do campo personalizado e insira o valor que deseja enviar.

<figure><img src="https://465920856-files.gitbook.io/~/files/v0/b/gitbook-x-prod.appspot.com/o/spaces%2FEtDNfnAk0KFO0oHluDMT%2Fuploads%2FmIlqs96DTSn4TgoLxOrY%2Fimage.png?alt=media&#x26;token=be96a23b-1667-4168-b130-aff777db6706" alt=""><figcaption></figcaption></figure>

#### Obtenha o ID do campo personalizado no Cubo CRM

* Acesse Configurações > Campos Personalizados

<figure><img src="https://465920856-files.gitbook.io/~/files/v0/b/gitbook-x-prod.appspot.com/o/spaces%2FEtDNfnAk0KFO0oHluDMT%2Fuploads%2Fp4QHSgf5EnFVF65uzhj1%2Fimage.png?alt=media&#x26;token=1f1a065f-deb2-42e8-a62b-69f0f50648fd" alt=""><figcaption></figcaption></figure>

* Selecione o campo desejado e anote seu ID.
* Verifique se o campo está associado ao contexto correto (Negociações, não Organização ou Pessoas)

<figure><img src="https://465920856-files.gitbook.io/~/files/v0/b/gitbook-x-prod.appspot.com/o/spaces%2FEtDNfnAk0KFO0oHluDMT%2Fuploads%2FZ2rULEQNkWhCsbotybss%2Fimage.png?alt=media&#x26;token=4491c842-dc48-4dbb-bb5a-54f258d437d6" alt=""><figcaption></figcaption></figure>

**Considerações Finais para o Módulo Create**&#x20;

Após preencher todos os campos no módulo Create da N8N, revise cuidadosamente as configurações para garantir que os dados estejam corretos. Execute um teste do Workflow na N8N para confirmar que a negociação é criada com sucesso no Cubo CRM, incluindo produtos, campos personalizados e responsáveis devidamente atribuídos. Em caso de erros, verifique:

* A associação do usuário ao funil (UserId).
* A validade da ApiKey utilizada.
* A consistência dos IDs informados (PipeId, StageId, ProductId e campos personalizados).

Se tudo estiver configurado corretamente, a integração funcionará conforme esperado, criando negociações no Cubo CRM de forma automatizada.\
\
\
**Configurando o Módulo Update na N8N**

O módulo Update na N8N segue o mesmo funcionamento do módulo Create  mas com somente o ID da Negociação\* como obrigatório.<br>

<figure><img src="https://465920856-files.gitbook.io/~/files/v0/b/gitbook-x-prod.appspot.com/o/spaces%2FEtDNfnAk0KFO0oHluDMT%2Fuploads%2F000jd9GkQJjzLIi9XQul%2Fimage.png?alt=media&#x26;token=78345736-0036-4234-82a2-2dd00af134b8" alt=""><figcaption></figcaption></figure>
